Red Hat Developer Blog

Here's our most recent blog content. Explore our featured monthly resource as well as our most recently published items. Don't miss the chance to learn more about our contributors.

Subscribe to the feed

View all blogs & articles

Content type
Product
Topics
Article keycloak10

Learn how to generate a JWT token and then validate it using API calls, so...

Article Graph showing the startup time boosts broken out by context

We show you how to do the following in Open Liberty 20.0.0.1: support...

Article Eclipse Jkube

We discuss tools that help deploy your Maven applications to Kubernetes and...

Article OVN-Kubernetes deployment network diagram
Jan 27, 2020
Lorenzo Bianconi

We look at the OVN unidling issue and how the Controller_Event table can be...

Article The sequence for deploying hello world.

The Eclipse Che 7.6.0 release provides a new stack for Apache Camel K...

Article Red Hat CodeReady Image

We walk through the Red Hat CodeReady Workspaces 2.0 edit-debug-push (to...

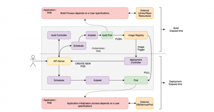
Article How to maintain stable build

We introduce helpful, common tips for managing reliable builds and...

Article Java ecosystem

Walk through an example of how to deploy a simple Quarkus application to a...

Article REST API Kubernetes

This article examines Kubernetes internals and Operator patterns by using a...